CRM a obchod
Zefektívnite svoje predaje a komunikáciu so zákazníkmi: EcoSun CRM spraví z vašich kontaktov prehľadnú databázu a pomôže vám čo-najlepšie využiť každú obchodnú príležitosť.
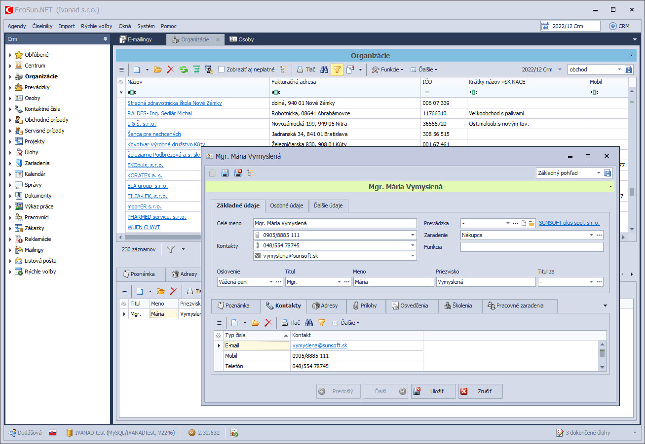
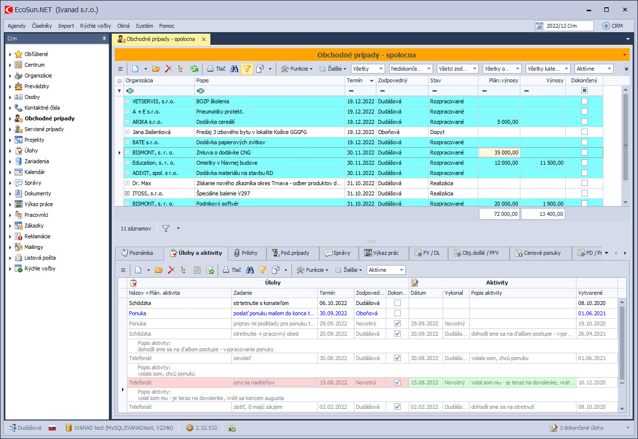
Prehľadná evidencia zákazníkov, obchodných prípadov a aktivít.
Pomôže využiť každú obchodnú príležitosť a zvýšiť tržby.
Zvýšenie produktivity obchodných tímov, úspora času pracovníkov a 100% zastupiteľnosť obchodníkov.
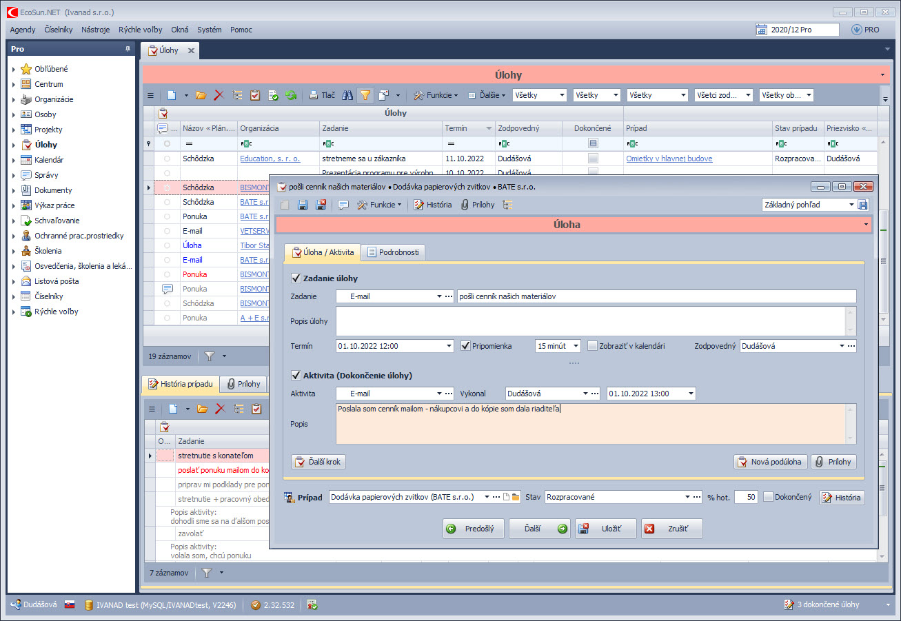
Kontrola nad obchodnými prípadmi. Podrobný prehľad o histórii obchodu, aktuálnom stave a plánovaných krokoch.
Obchodné štatistiky a prehľady dostupné na jedno kliknutie myšou.
Dokonalý prehľad o zákazníkoch – od obchodných aktivít cez cenové ponuky až po faktúry.
Automatické načítanie informácií o firmách z Finstatu.
Efektívna komunikácia s obchodnými partnermi, hromadné mailingy priamo z aplikácie.
Agendy CRM a obchodu
Všetko prehľadne na jednom mieste, aby ste sa mohli sústrediť na rast firmy.
Spoľahlivý CRM program pre obchodné oddelenie určené na evidenciu obchodných aktivít. Evidujte si svoje súčasné aktivity a plánujte ďalšie kroky do budúcnosti. CRM program umožňuje priložiť k obchodným prípadom a aktivitám cenové ponuky, e-maily a všetky dôležité dokumenty. Neoceniteľný nástroj pre zastupiteľnosť obchodníka – všetky obchodné prípady sú zaznamenané s celou históriou.
Referencie
Inšpirujte sa úspešnými firmami a zistite, ako získali svoje kľúčové procesy pod kontrolu.
Vyskúšajte
ZADARMO
EcoSun softvér
Nechajte nám na seba kontakt a naši kolegovia Vás budú kontaktovať v čo najkratšom čase.
+421 435 831 100
Hviezdoslavovo nám. 1688/15
Dolný Kubín
Slovensko
sunsoft@sunsoft.sk
Vyplňte kontaktný formulár
Nechajte nám na seba kontakt a naši kolegovia Vás
budú kontaktovať v čo najkratšom čase.




