Predaj
Rýchly a presný prehľad o všetkých obchodných aktivitách. Všetky dôležité informácie k dispozícii v reálnom čase, čo vám umožní reagovať na potreby zákazníkov bez zdržania a s vysokou mierou presnosti.
Moderný nástroj, ktorý prináša zisk.
Prepracovaný systém predaja od cenových ponúk cez objednávky a sklad až po faktúry.
Rýchla a efektívna tvorba dokladov. Optimalizácia predaja od cenových ponúk cez objednávky a sklad až po faktúry.
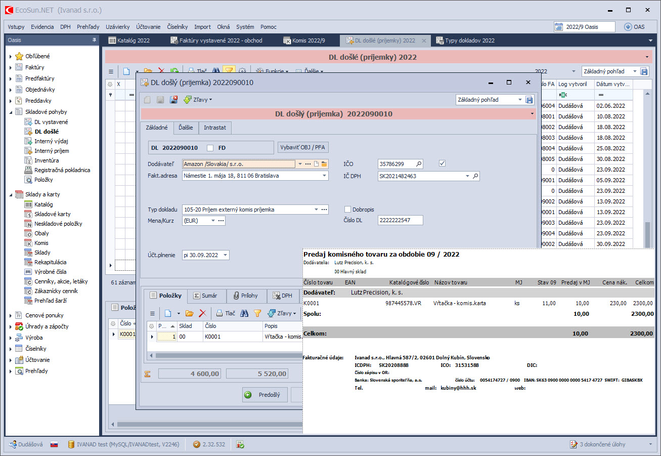
Úplné prepojenie so skladovým systémom – automatické vytváranie rezervácií, dodacích listov a zberných faktúr.
Okamžitý a flexibilný prehľad o predaji, tržbách a maržiach.
Pružná a pohodlná cenotvorba – 8 cenových hladín, 8 druhov zliav, plus akciové a odberateľské cenníky.
Odberateľské vzťahy pod kontrolou. Systém kreditov a kontroly pohľadávok zabezpečí platobnú disciplínu odberateľov.
Komfortné prepojenie fakturácie s účtovníctvom.
Agendy predaja
Pokrývajú celý priebeh obchodného cyklu. Získate jasnú štruktúru dokumentov, históriu komunikácie so zákazníkmi, kontrolu plnenia objednávok a možnosť elektronického odosielania dokladov. Vďaka automatizovaným väzbám medzi skladom, cenami a fakturáciou minimalizujete chyby a zrýchlite prácu celému obchodnému tímu.
Jasný prehľad všetkých objednávok na jednom mieste. Okamžite viete, čo bolo odberateľovi už dodané a čo je ešte potrebné dodať. Objednávky vytvárajú rezervácie na sklade čo dáva okamžitý prehľad o disponibilnom tovare. Z objednávok je možné vytvoriť priamo dodacie listy alebo faktúry.
Prepracovaná agenda odberateľských faktúr zabezpečuje evidenciu vystavených faktúr a ich komfortné prepojenie s objednávkami a dodacími listami. Automatické zaradenie do DPH a účtovanie je samozrejmosťou. Vystavenú faktúru je možné hneď uložiť do PDF alebo odoslať mailom zákazníkovi.
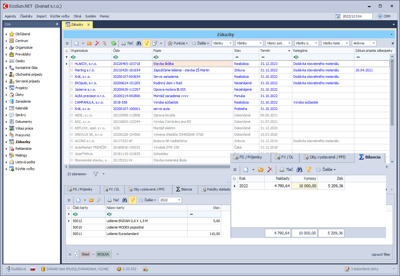
Ak pracuje vaša firma na zákazkách a potrebuje ich detailne sledovať, tak táto agenda je pre vás. Evidencia zákaziek je priamo prepojená nielen s fakturáciou a nákupom, ale aj so skladovou evidenciou. Funkcia bilancie vám na jeden klik vyhodnotí ziskovosť zákazky. Výkaz prác a sledovanie úloh zase umožní ľahko riadiť a kontrolovať pracovníkov. Samozrejmosťou je účtovanie o zákazkách.
Firmy, ktoré sa zaoberajú servisnou činnosťou určite využijú túto agendu. K servisnej zákazke pohodlne vytvoríte výdajky materiálu a vystavíte faktúru. Ak potrebujete riadiť pracovníkov servisu, zadáte im k úlohy a kontrolujete ich plnenie. K servisnej zákazke ľahko skontrolujete vystavené doklady a odvedenú prácu.
Referencie
Inšpirujte sa úspešnými firmami a zistite, ako získali svoje kľúčové procesy pod kontrolu.
Vyskúšajte
ZADARMO
EcoSun softvér
Nechajte nám na seba kontakt a naši kolegovia Vás budú kontaktovať v čo najkratšom čase.
+421 435 831 100
Hviezdoslavovo nám. 1688/15
Dolný Kubín
Slovensko
sunsoft@sunsoft.sk
Vyplňte kontaktný formulár
Nechajte nám na seba kontakt a naši kolegovia Vás
budú kontaktovať v čo najkratšom čase.









