Sklady a logistika
Rozsiahle funkcie a plná integrácia s fakturáciou a objednávkami.
Každý pohyb tovaru sa automaticky premietne do súvisiacich agend, čo šetrí čas, minimalizuje chyby a zabezpečuje úplnú dátovú konzistenciu.
Dokonalý prehľad v skladovom hospodárstve.
Vďaka jasnej štruktúre a rýchlemu dohľadaniu informácií máte vždy kontrolu nad množstvom, cenami aj disponibilným stavom tovaru. Všetko na jednom mieste.
Vždy aktuálny prehľad v skladových zásobách.
Automatické prepojenie s objednávkami a fakturáciou uľahčuje orientáciu v dokladoch.
Prepracovaná podpora skladových pozícií, šarží, exspirácií a výrobných čísel.
Automatické objednávanie prepravy s tlačou štítkov uľahčuje prácu a šetrí čas.
Mobilný skladník zvyšuje efektivitu práce skladníkov.
Komplexná a prehľadná agenda prenájmu materiálu.
Agendy skladového softvéru
Umožňia prehľadne spravovať skladové karty, pohyby, inventúry aj ocenenie zásob, pričom všetky údaje sú automaticky prepojené s nákupom, predajom a účtovníctvom.
Katalóg je centrálny zoznam všetkých kariet, kde sa zobrazujú a nastavujú údaje o tovare, materiáli a výrobkoch. Katalógové karty umožňujú nastavenie EAN kódov, predajných cien, merných jednotiek, variantov, dodávateľov s ich číslovaním, parametrov pre eshop a mnoho ďalších. Na skladových kartách sa evidujú skladové pohyby, stavy a rezervácie.
Prijaté a vystavené dodacie listy sú úzko previazané s prijatými a vystavenými faktúrami, čo výrazne šetrí čas a uľahčuje orientáciu v dokladoch. Agendy interných skladových príjmov a výdajov sú postavené tak, aby čo najviac uľahčili prácu skladníkom. Inventúru je možné vykonať kedykoľvek nad celým skladom alebo vybraným sortimentom s automatickou tvorbou rozdielových dokladov.
Mobilný skladník vám zjednoduší skladové procesy a zvýši efektivitu práce. S mobilnou aplikáciou v prenosnom skeneri dokážete vytvárať skladové doklady – príjem, výdaj, prevody medzi skladmi, inventúru, ale aj kontrolovať doklady a vytvárať prijaté objednávky v teréne. Po synchronizácii sú doklady okamžite viditeľné v skladovom systéme.
Evidencia vratných obalov je dôležitá súčasť skladovej agendy. Umožňuje sledovať koľko obalov máte u vašich odberateľov a automaticky podľa toho kontroluje ich vrátenie. Skladový softvér podporuje príjem a výdaj v rôznych obaloch a baleniach. Súčasťou skladového softvéru je aj sledovanie hmotnosti jednotlivých obalov pre hlásenie o odpadoch.
Tento modul vám ušetrí čas a poskytne dokonalý prehľad o šaržiach a exspiráciách. Náš skladový softvér ich eviduje od nákupu alebo výroby až po predaj vo všetkých skladových pohyboch. K dispozícii máte okamžitú informáciu o stave jednotlivých šarží na sklade. Šarže a exspirácie podporuje tiež mobilný skladník, aj vo formáte UDI.
Rýchla a efektívna preprava tovaru k zákazníkom je čoraz dôležitejšia súčasť predaja. Náš skladový systém podporuje automatické objednávanie prepravy u väčšiny prepravcov (UPS, DPD, GLS, 123 Kuriér, SPS, SDS), umožňuje tlač štítkov a tak uľahčuje prácu a šetrí čas. Náš skladový softvér EcoSun je prepojený s webovou aplikáciou Chameleon pomocou ktorej môžete jednoducho a rýchlo vytvárať objednávky prepravy a tlačiť expedičné štítky, automaticky vytvárať objednávky prepravy u kuriérov a ešte viac.
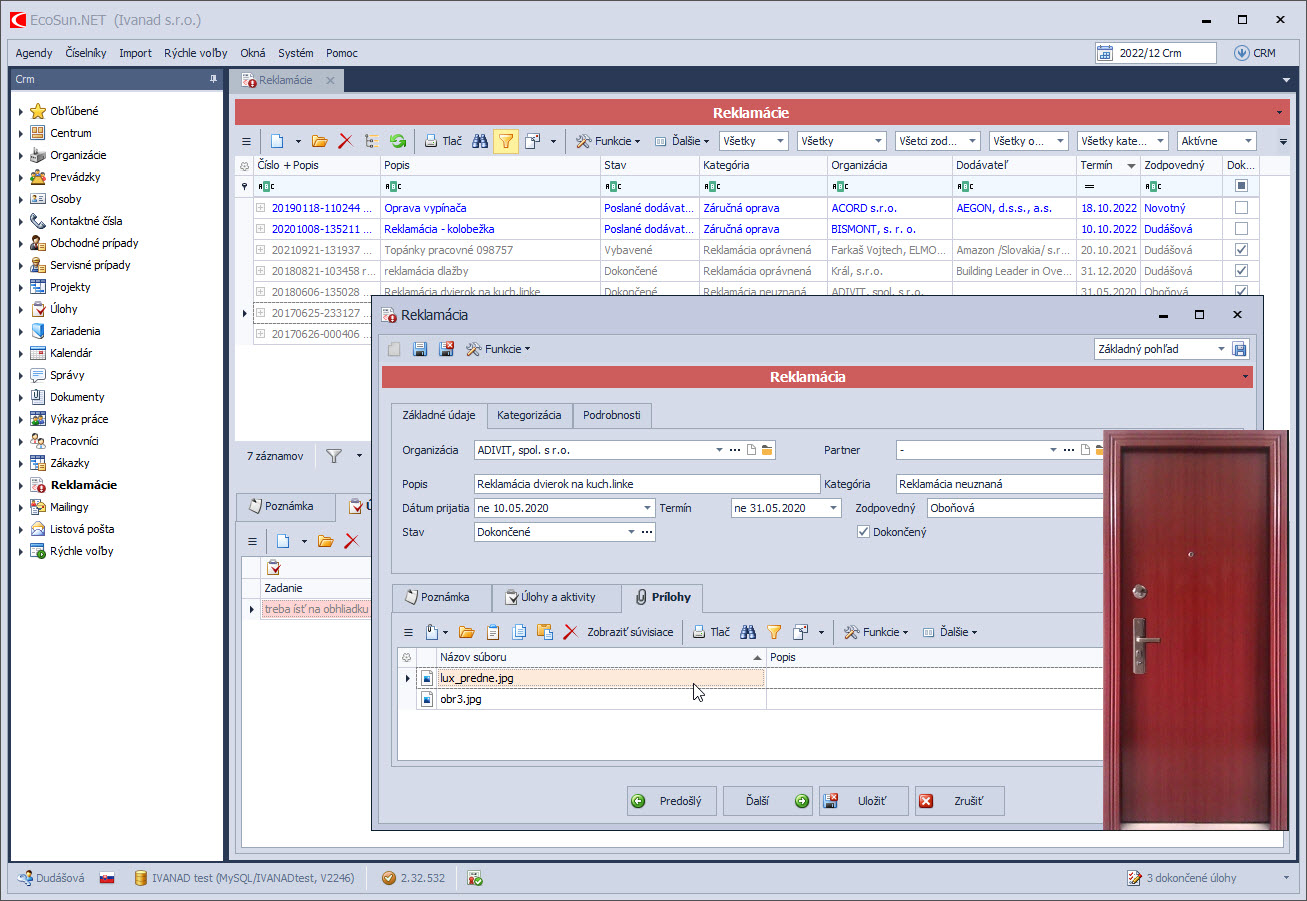
Jednoduchá a prehľadná agenda na podrobné vedenie reklamačného procesu. Od prijatia reklamácie cez jej riešenie u dodávateľa až po konečné vybavenie. Aby ste si ustrážili reklamačné lehoty, pri každom reklamačnom prípade môžete okrem termínu zadávať aj úlohy pracovníkom a sledovať ich plnenie .
Referencie
Inšpirujte sa úspešnými firmami a zistite, ako získali svoje kľúčové procesy pod kontrolu.
Vyskúšajte
ZADARMO
EcoSun softvér
Nechajte nám na seba kontakt a naši kolegovia Vás budú kontaktovať v čo najkratšom čase.
+421 435 831 100
Hviezdoslavovo nám. 1688/15
Dolný Kubín
Slovensko
sunsoft@sunsoft.sk
Vyplňte kontaktný formulár
Nechajte nám na seba kontakt a naši kolegovia Vás
budú kontaktovať v čo najkratšom čase.









