Riadenie spoločnosti
Všetky dôležité informácie na jednom mieste, čo umožňuje rýchle rozhodovanie, efektívnu organizáciu práce a spoľahlivé vedenie firmy, vyššiu produktivitu a transparentný prehľad o tom, čo sa vo firme skutočne deje.
Zefektívnenie všetkých firemných procesov.
Zvýšenie produktivity tímov, úspora času pracovníkov.
Kompletná história zmien projektov a 100% zastupiteľnosť pracovníkov.
Zníženie nákladov, zvýšenie výkonnosti firmy a kvalitnejšie podklady pre rozhodovanie.
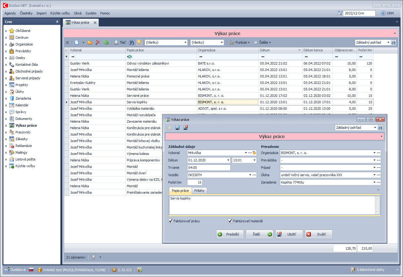
Detailný prehľad o vykonanej práci na dennej báze.
Perfektný prehľad v zmluvách, automatické generovanie faktúr za zmluvné služby.
Skvalitnenie a zrýchlenie schvaľovacích procesov.
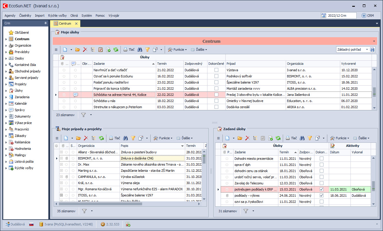
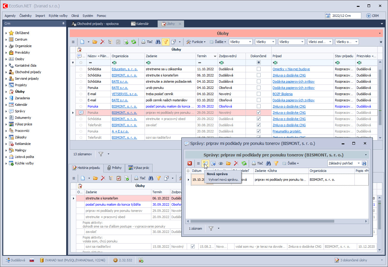
Agendy Riadenia spoločnosti
Podporujú každodenné firemné procesy, ako sú evidencia úloh, sledovanie termínov, riadenie projektov či interná komunikácia. Vďaka prepojeniu s ostatnými modulmi máte nad všetkými aktivitami prehľad a môžete jednoducho koordinovať celý chod spoločnosti.
Evidencia zmlúv vám pomôže udržať poriadok vo vzťahoch s dodávateľmi a odberateľmi. Už viac nepremeškáte termín ukončenia zmluvy. Modul umožňuje aj rýchlu tvorbu návrhov zmlúv spojením údajov z databázy so šablónami a všeobecnými zmluvnými podmienkami. Samozrejmosťou je možnosť prikladať naskenované originálne zmluvy. Pre poskytovateľov zmluvných služieb je k dispozícii výkonná funkcia automatického generovania pravidelných faktúr.
Efektívny nástroj pre kontrolu a udržanie poriadku v dokumentoch podliehajúcich schvaľovaniu. Z PDF dokumentu sa automaticky vytvorí schvaľovací prípad, ktorý sa jedným klikom odošle na schválenie. Podľa určenej schvaľovacej schémy prechádza doklad automaticky od jedného pracovníka k druhému. Poskytuje notifikácie a online schvaľovanie cez web.
Referencie
Inšpirujte sa úspešnými firmami a zistite, ako získali svoje kľúčové procesy pod kontrolu.
Vyskúšajte
ZADARMO
EcoSun softvér
Nechajte nám na seba kontakt a naši kolegovia Vás budú kontaktovať v čo najkratšom čase.
+421 435 831 100
Hviezdoslavovo nám. 1688/15
Dolný Kubín
Slovensko
sunsoft@sunsoft.sk
Vyplňte kontaktný formulár
Nechajte nám na seba kontakt a naši kolegovia Vás
budú kontaktovať v čo najkratšom čase.







